Instance Verification Kit (IVK)
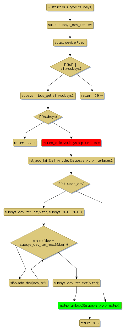
mutex lock @ [28629+30+/linux-3.19-rc1/drivers/base/bus.c]
Instance Signature: mutex
|
The Matching Pair Graph:
|
|
Function Name
|
Control Flow Graph (CFG)
|
Events Flow Graph (EFG)
|
Source Correspondence
|
|
subsys_interface_register
|
|
|
[28381+25+/linux-3.19-rc1/drivers/base/bus.c]
|